手机版

百科生活 投稿

苹果手机投屏到电脑,可以用苹果手机投屏到电脑上吗(可惜还有很多人不知道)

百科 2026-02-20 08:48:47 投稿 阅读:5991次

关于【苹果手机投屏到电脑】:可以用苹果手机投屏到电脑上吗,今天小编给您分享一下,如果对您有所帮助别忘了关注本站哦。

  • 内容导航:
  • 1、可以用苹果手机投屏到电脑上吗
  • 2、手机投屏电脑原来这么简单!可惜还有很多人不知道,太浪费了

1、可以用苹果手机投屏到电脑上吗

  1、首先,需要下载一个苹果手机投屏的软件。

  2、把下载好的投屏软件直接双击打开,打开后就可以看到需要选择手机的系统版本,可以根据自己手机的系统版本来选择相对应的版本。

  3、当设置好之后,就可以开始手机投屏了,一般的苹果手机都可以通过向上滑出菜单栏,然后选择菜单中的屏幕镜像来进行投屏。

  4、然后点击投屏软件的名字,就可以看到自己手机的屏幕投放到了电脑上。可以进行全屏的调整。

  5、如果不想投屏的话,就可以点击下面的停止投屏,就会取消手机投屏。

2、手机投屏电脑原来这么简单!可惜还有很多人不知道,太浪费了

苹果手机投屏到电脑,可以用苹果手机投屏到电脑上吗(可惜还有很多人不知道)

手机投屏到电脑上,不仅可以提升大家办公效率,还能让手机和电脑发挥更大的作用。

比如开会期间需要演示PPT文件,那么我们就可以提前将文件保存到手机上,然后通过手机投屏到电脑的方法,能够一键打开文件并进行PPT演讲,不需要通过数据线传输,简单方便快捷,一点也不会耽误会议流程。

除了演示PPT之外,我们在手机上看到或接收的文件、图片、视频都能在电脑端实时查看。说了这么多手机投屏到电脑上好处,下面教大家手机投屏到电脑的方法。

苹果手机投屏到电脑,可以用苹果手机投屏到电脑上吗(可惜还有很多人不知道)

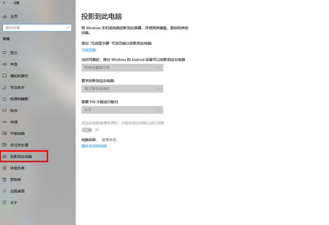
一、Win10系统投屏方法

1、如果你的电脑已经更新到win10系统的话,大家可以在电脑设置菜单栏中找到【投影到此电脑】。

2、下面我们将手机和电脑连接在同一网络下载,使用键盘或鼠标添加手机设备名称,然后添加【无线显示器】可将手机投屏到电脑上。

不足的是win10自带的投屏功能目前只能实现部分安卓手机投屏,iPhone手机则无法实现连接投屏。

苹果手机投屏到电脑,可以用苹果手机投屏到电脑上吗(可惜还有很多人不知道)

二、全能的投屏软件

对于部分不能投屏成功的安卓手机和苹果手机,给大家推荐一个全能的投屏软件【快投屏】,在电脑上安装这个投屏软件,不管是安卓手机还苹果手机都能实现一键投屏。

苹果手机投屏到电脑,可以用苹果手机投屏到电脑上吗(可惜还有很多人不知道)

1、安卓手机投屏电脑

在手机和电脑上都打开快投屏,然后使用手机上的“扫码连接”,扫描端脑端给出的二维码,就可以实现手机成功投屏电脑。

苹果手机投屏到电脑,可以用苹果手机投屏到电脑上吗(可惜还有很多人不知道)

提醒大家在投屏之前,需要把手机和电脑连接到相同的WiFi网络下才可以将投屏成功。

另外,安卓手机投屏到电脑上后,还可以通过键盘简单操作手机上的应用。

2、苹果手机投屏电脑

本文关键词:苹果手机可以投屏到电脑上使用吗,苹果手机能够投屏到电脑上吗,苹果手机可以投屏在电脑上嘛,可以用苹果手机投屏到电脑上吗笔记本,可以把苹果手机投屏到电脑吗。这就是关于《苹果手机投屏到电脑,可以用苹果手机投屏到电脑上吗(可惜还有很多人不知道)》的所有内容,希望对您能有所帮助!

本文链接:https://bk.89qw.com/a-479373

最近发表
网站分类