手机版

百科生活 投稿

经营管理包括哪些方面,经营管理有哪几个方面(什么是企业经营管理模式)

百科 2026-02-09 17:20:51 投稿 阅读:2843次

关于【经营管理包括哪些方面】:经营管理包括哪些方面,今天小编给您分享一下,如果对您有所帮助别忘了关注本站哦。

  • 内容导航:
  • 1、经营管理包括哪些方面
  • 2、什么是企业经营管理模式?经营管理模式有哪些?

1、经营管理包括哪些方面

  经营管理是指企业为了满足社会需要和自己的生存发展,对企业的经营活动进行计划、组织、指挥、协调和控制。包括机器设备管理、物资管理、生产管理、技术管理和质量管理五个方面。具体如下:

  合理确定企业的经营形式和管理体制,设置管理机构,配备管理人员。搞好市场调查,掌握经济信息,进行经营预测和经营决策,确定经营方针、经营目标和生产结构,编制经营计划。建立、健全经济责任制和各种管理制度,搞好劳动力资源的利用和管理,做好思想政治工作,加强土地与其他自然资源的开发、利用和管理。合理组织产品销售,搞好销售管理。加强财务管理和成本管理,处理好收益和利润的分配,全面分析评价企业生产经营的经济效益,开展企业经营诊断。

2、什么是企业经营管理模式?经营管理模式有哪些?

此次疫情对于整个国家、每一个企业和个人都是考验,考验的是全面协作能力、危机应对能力、疫后修复能力。对于企业来说,此次疫情也是一个加速淘汰和加速升级的过程。

对于企业来说,需要重点关注以下几点“承压点”,并做好相应的防范和准备工作。

1、消费承压

从行业细分领域来看,实体零售行业受冲击明显,并且影响还将持续一段时间。多家线下实体头部企业已面临严峻的现金流压力,实体租金和员工薪资成为企业难以承受之重。百货商场、购物中心等压力巨大。

2、用工承压

短期“用工荒” 长期“找工难”现阶段虽疫情有所缓和,但依然在关键时期,对于已复工的企业而言,招工难、用工紧张,是很多企业面临的问题。

从长期来看,由于疫情影响,很多企业开源节流,把控现金流,甚至有部分企业因为负债而导致企业出现倒闭的风险,疫情加上经济下行压力,可能形成“找工难”的局面。

3、管理承压

组织僵化,管理不力。很多企业因为长期扁平化的管理,以及制度上的朝令夕改、执行不严,造成了长期的组织僵化,再加上人员特长优势与岗位的不匹配,很容易使企业越来越没有向前冲的劲头。

如果此时不加以改进,从管理上、用人上、制度上大力改进,企业长期止步不前,企业受益必将受到长时期的损耗,最终逐渐失去更多市场。

因此,一定要从根本上了解和熟知当下企业经营的痛病,从本质上去解决问题。

二、企业经营管理模式有哪些?

国内比较知名的十大企业经营管理模式:1、海尔安营扎寨模式;2、TCL品牌共享模式;3、联想借船出海模式;4、华为技术领先模式;5、长虹产品代理模式;6、中石油、中海油资源互补模式;7、中国企业海外上市,借鸡生蛋模式;8、温州星火燎原模式;9、对外承包工程模式;10、劳务合作模式。

具体如:

1、海尔安营扎寨模式

海尔是国内企业较早走出去的企业,早在中国加入WTO之前。这种模式是中国企业在海外建立自己的生产基地,直接建立和推广自己的品牌,树立当地企业形象,以便更好地更多销售自己在当地和中国所生产的产品,避免更多的关税壁垒等,如海尔在美国、巴基斯坦等国所建立的生产基地。这种模式的优点是容易获得所在国消费者的信任和欢迎,提高销售,可以回避关税,但挑战是成本较高。

2、TCL品牌共享模式

TCL的模式是一种品牌共享模式,即将自己在国际上不知名的品牌和国际上知名的品牌结合,带动国内产品走出去,如TCL和德国施耐德,特别是和法国汤姆逊及阿尔卡特等品牌的结合,带动了TCL产品的出口,也带动了TCL品牌的提升。这种模式的优点是品牌长期的共享,但也有很大的风险,从长远来看,还是需要最终推出自己的品牌。

3、联想借船出海模式

联想的模式是一个以小博大的赌注,其核心是借船出海。收购IBM个人电脑部使联想一跃跨入世界500强行列,虽然借IBM的品牌只有5年的使用期,但联想获得了IBM在国际上成熟的团队和销售渠道。不过,借船出海能否成功最关键的还在于双方企业文化的融合和联想国际化团队的整合能力。联想国际化的进程准备已有一段时间,从联想英文更名、成为奥运的顶级赞助商,联想为出海作了大量的铺垫。这种蛇吞象的模式最大的挑战是两个公司文化的融合和国际人才的使用。

4、华为技术领先模式

华为的摸索是一个中国企业注重建立和开发自己的技术体系,有明确的国家市场目标,先占领发展中国家市场,后大力出击发达国际市场,形成了自己品牌的拳头产品和优势,国际销售已占到公司销售的50%,是中国企业走出去较为成功的一种技术导向的模式。其模式的挑战性是如何更进一步的技术创新而又避免知识产权纠纷。

5、长虹产品代理模式

长虹的产品代理模式从形式上来看,是中国在现阶段企业走出去的'一种主要模式。国内许多企业产品的出口主要依靠海外的代理。这种模式的优点是产品出口有现成的指引或渠道,可以获得一定的利润,缺陷是企业自有的品牌不突出,有时过于依赖海外代理,有时甚至有回收货款的风险。

6、中石油、中海油资源互补模式

中国目前还有不少大中型国有企业在石油、天然气、矿石和林业等资源方面需要走出去寻找新的资源来支撑国内经济更大的发展。这种模式一般是政府主导的国有企业为主,是中国为自身需要企业在海外发展所必不可少的一种模式。这种模式一般投资额较大,其挑战是如何加强可行性研究,加强监管,如何避免决策失误和损失。

7、中国企业海外上市,借鸡生蛋模式

中国企业这些年来还有一种也可称为走出去的模式,就是到海外上市。中国目前已有上百家的企业在海外上市,包括中国电信、中国网通、中移动、中联通、中石化等一大批国有企业,也包括新浪、亚信、搜狐、UT斯达康,盛大等一大批新经济的企业。这是中国在新的形势下利用外资的一种更有效的新方式,不仅靠走出去借助国外市场带回了新的资金,也带回了更加规范化的经营管理模式。

8、温州星火燎原模式

中国企业走出去的这些年也出现了一种方兴未艾的星星之火、可以燎原的温州模式。这种模式主要是一些中小企业。他们利用在海外的亲戚朋友或其他网络,把中国的一些有竞争力的产品推销到世界各地,如温州鞋、义乌小五金、温州打火机等,产品燎原到全世界。这种自发的、通常是家庭型的企业往往有着非常强大的灵活性和活力,是中国中小企业大面积走出去的开始,具有中国特色,是一种值得鼓励的模式。但是这种模式的挑战是如何加强行业协调、对当地文化的理解和在海外有序的管理,避免出现像西班牙烧鞋事件的发生。

9、对外承包工程模式

这种模式是一种相对传统的模式,主要是到海外更大的市场去承揽工程。在这方面可以充分利用中国的比较优势,中国政府对此也比较重视,也培养出了一批在国际上能排上名的中国跨国承包公司,如中建、中土、路桥、港湾公司等。随着伊拉克重建工作的展开、中东局势的逐步稳定,国际承包市场还会给中国企业带来更多的机会。

10、劳务合作模式

劳务合作模式是中国企业可以组织劳务出口的一个有巨大潜力的事业。中国是一个劳动力的资源大国,中国在向海外派劳务人员、海员、护士、研修生、厨师、甚至家政服务人员方面都有巨大的潜力可挖。现在农民工都可以进城务工了,中国也可以鼓励素质高的劳务人员大踏步地走出去。中国在过去20多年中在这方面也积累了丰富的经验,可以进一步总结和提高。

三、好用的企业经营管理系统有哪些?

该套系统还搭配了一整套的企业经营管理解决方案,感兴趣可自行去领取:https://informat.cn/t/hhbi

系统规划:

经营管理包括哪些方面,经营管理有哪几个方面(什么是企业经营管理模式)

这套方案主要是由织信Informat企业级低代码构建而成的,它可以为企业核心领导层以及相关经营负责人员提供企业经营管理、客户管理、合同管理、项目管理、经营驾驶舱等信息管理工作的综合管理系统。为领导层及时提供全面、准确、及时的第一手材料,使决策者能实时了解企业的经营状况。真正做到企业经营状况一目了然、建筑项目信息尽收眼底、客户信息尽在掌握、产值分配有理有据。

系统展示:

1、经营模拟

  • 企业可根据当年的经营利润率目标、费用预算等内容,模拟推算出企业未来的经营计划。
  • 可实时通过计算规则快速推算对应目标的合理性与企业经营思路。

经营管理包括哪些方面,经营管理有哪几个方面(什么是企业经营管理模式)

2、经营计划

可以根据企业目标规划录入年度经营目标,可以根据月占比规则,即可快速生成对应月度经营目标,且相关目标可以关联到相关部门或类型。

经营管理包括哪些方面,经营管理有哪几个方面(什么是企业经营管理模式)

3、绩效设定

可以根据企业上年度的计划,拆解部门绩效进行考核,还可以设定权重与绩效系数算法后,根据每个绩效指标自动核算得分。

经营管理包括哪些方面,经营管理有哪几个方面(什么是企业经营管理模式)

4、经营驾驶舱

系统可以根据部门选择及时查看当月会计报表,同时支持手机/PC双端使用,随时随地即可掌握数据。助力企业高层通过经营驾驶舱实时将信息全面收集、统计企业运营等核心数据,为企业领导决策提供参考数据,做领导决策的好助手。

经营管理包括哪些方面,经营管理有哪几个方面(什么是企业经营管理模式)

5、客户管理

为每位客户建立档案,实现产品化的跟踪。客户管理将企业已有客户及潜在客户录入系统,将散落的客户信息集中管理,规避企业客户流失风险。

经营管理包括哪些方面,经营管理有哪几个方面(什么是企业经营管理模式)

6、合同管理

支持合同类别管理、合同附件及评论、合同关联收款计划、自定义审批流程等合同管理内容,及时掌握企业各项业务发展情况。

经营管理包括哪些方面,经营管理有哪几个方面(什么是企业经营管理模式)

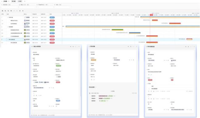
7、项目管理

系统可根据任务逐级分解,自动匹配负责人,分配资源,制定执行日期。也支持根据任务时间以甘特图的方式进行查看。对相关任务进行关联项目信息、资源分配、执行报告等功能。

经营管理包括哪些方面,经营管理有哪几个方面(什么是企业经营管理模式)

更多功能界面,为避免篇幅过长,这里就不一一展示了。感兴趣可自行体验。

系统优势:

1、自主掌控功能:根据企业业务所需,增加,删减,选择需要的功能模块。

2、广泛兼容对接:支持对接已有平台、系统、设备。

3、一站式服务:一套平台就能解决企业经营管理全部需求,数据互通。

4、可结合企业能力现状与发展策略设计数字化的详细规划和转型步骤。

系统上线流程:

经营管理包括哪些方面,经营管理有哪几个方面(什么是企业经营管理模式)

最后总结:

除了以上介绍的功能,它还有很多便捷的功能,比如:

本文关键词:经营管理有哪些方面,经营管理分为哪几个方面,经营管理包括哪些方面的管理,各种经营管理涉及的管理内容,在经营管理方面。这就是关于《经营管理包括哪些方面,经营管理有哪几个方面(什么是企业经营管理模式)》的所有内容,希望对您能有所帮助!

本文链接:https://bk.89qw.com/a-578921

最近发表
网站分类