手机版

百科生活 投稿

python淘宝冰墩墩代码,Python模拟登录淘宝

百科 2026-02-14 11:56:35 投稿 阅读:6918次

关于【python淘宝冰墩墩代码】,Python模拟登录淘宝,今天小编给您分享一下,如果对您有所帮助别忘了关注本站哦。

最近想爬取淘宝的一些商品,但是发现如果要使用搜索等一些功能时基本都需要登录,所以就想出一篇模拟登录淘宝的文章!

python淘宝冰墩墩代码,Python模拟登录淘宝

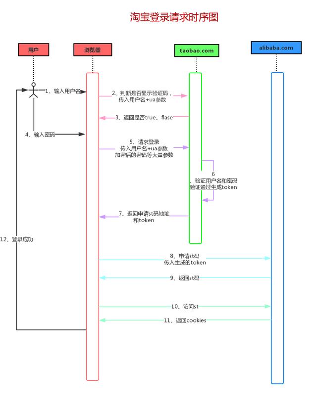
淘宝登录就比较复杂,为什么说复杂呢?因为淘宝登录涉及参数多且请求不止一次!我们就先来讲讲淘宝登录的流程,先把流程原理搞懂,再去敲代码,这样大家就容易理解!

一、淘宝登录流程

为了便于大家理解,画了一个非标准的淘宝登录请求时序图

python淘宝冰墩墩代码,Python模拟登录淘宝

淘宝ua参数:ua(User-Agent)故名用户代理,淘宝的ua参数加入了浏览器、ip、电脑、时间等信息,然后加密生成,在很多地方使用,不仅仅是登录!

上图是比较详细的流程图,从代码层面考虑将模拟登录淘宝分为以下四个步骤:

1、输入用户名后,浏览器会向淘宝(taobao.com)发起一个post的请求,判断是否出现滑块验证!

2、用户输入密码后,浏览器向淘宝(taobao.com)又发起一个post请求,验证用户名密码是否正确,如果正确则返回一个token。

3、浏览器拿着token去阿里巴巴(alibaba.com)交换st码!

4、浏览器获取st码之后,拿着st码获取cookies,登录成功

这里也许有同学会提出疑问:为什么淘宝(taobao.com)验证通过之后还要拿着 token去阿里巴巴(alibaba.com)交换st码呢? 这个我们放后面讲!

二、模拟登录实现

上面我们只讲了大概的登录流程,这里猪哥会先详细讲解下每一步的操作,然后再贴出实现代码!

1.判断是否需要验证码

目前我们在登录淘宝的时候,大多数情况下是不会出现滑块验证码,猪哥尝试了很多次的登录退出也只是在中间出现过一次,那究竟是什么在控制是否需要滑块验证码的呢?

python淘宝冰墩墩代码,Python模拟登录淘宝

从上图可以看出,当输入用户名后,浏览器就会发起一个post请求,来验证是否需要出现滑块验证码,如果返回true,滑块验证码则出现!否则不出现,一般是不会出现!

图中我们可以看到这次post请求上传了两个参数:username、ua!

ua为浏览器、ip、设备信息等多信息加密参数,所以猜想淘宝的验证码是否出现不仅仅从账号角度,还有ip、设备等角度!

举个例子:某台设备可能出现登录过大量的账号,这时候淘宝就可以从ua参数中获取设备号,然后对该设备进行限制!

知道了流程和请求链接及参数之后,我们就可以用代码来请求了!

python淘宝冰墩墩代码,Python模拟登录淘宝

2.验证用户名密码

这里一步也就是上面时序图图中的第5步:请求登录,这里会将用户名、ua参数、加密密码等30十几个参数post到淘宝(taobao.com)去验证。

python淘宝冰墩墩代码,Python模拟登录淘宝

我们来用代码实现一下,大家别被这么多参数吓到,都是从浏览器复制过来的!

python淘宝冰墩墩代码,Python模拟登录淘宝

看看请求结果!

python淘宝冰墩墩代码,Python模拟登录淘宝

可以看到申请st码链接后面带了一个token,具体token是干什么用的后面我们再分析!

3.申请st码

上面我们已经申请到了淘宝(taobao.com)的token,这一步就是用token来换取st码。

到这里很多人可能会有疑问:为什么淘宝登录需要这么麻烦呢?直接在 taobao.com 登录不就可以吗?为什么要先在taobao验证用户名密码,通过之后再去 alibaba.com 换取st码登录呢?

任何公司的框架都是慢慢演变的结果,我想最开始的淘宝登录肯定没这么复杂。但是随着阿里巴巴的慢慢壮大,很多事业线都划分开来,但是这些事业线之间又有关联性,比如用户登录了淘宝账号之后天猫就不需要再登录了呢?(注意淘宝和天猫的顶级域名不同,所以不能共享cookis)为了解决这个问题,单点登录就出现了。

单点登录(Single Sign alt="python淘宝冰墩墩代码,Python模拟登录淘宝" src="http://p3.toutiaoimg.com/large/pgc-image/7cfb3a7ed8dc42838c63272dd73aac2d" />

4.使用st码登录

成功获取st码之后我们就可以来登录了,这一步是通过st码获取登录的cookies。

python淘宝冰墩墩代码,Python模拟登录淘宝

到这里我们就已经模拟登录淘宝成功了!

5.获取淘宝昵称

其实上面我们就已经登录淘宝成功并返回用户主页的链接,我们为了进一步验证登录成功,就请求一下淘宝用户主页,顺便把淘宝昵称提取出来吧!

python淘宝冰墩墩代码,Python模拟登录淘宝

三、总结

整体讲完之后我们来稍微总结一下吧,主要从代码结构和存在的问题两个方面说下:

1.代码结构

来放出一张代码结构图,让大家直观了解

python淘宝冰墩墩代码,Python模拟登录淘宝

这就是我们前面说过的模拟登录淘宝的四个步骤,不过这里我们是用代码实现了!

完整代码

本文关键词:冰墩墩python代码源码,冰墩墩程序代码python,python绘制冰墩墩,python制作冰墩墩所有代码,python画冰墩墩代码。这就是关于《python淘宝冰墩墩代码,Python模拟登录淘宝》的所有内容,希望对您能有所帮助!

本文链接:https://bk.89qw.com/a-851410

最近发表
网站分类