手机版

百科生活 投稿

蒲公英路由器实现远程办公,蒲公英路由器X6帮你搞定

百科 2026-02-10 02:42:01 投稿 阅读:3733次

关于【蒲公英路由器实现远程办公】,今天小编给您分享一下,如果对您有所帮助别忘了关注本站哦。

  • 内容导航:
  • 1、蒲公英路由器实现远程办公:如何高效进行远程办公?蒲公英路由器X6帮你搞定
  • 2、蒲公英路由器实现远程办公,助力远程办公组网

1、蒲公英路由器实现远程办公:如何高效进行远程办公?蒲公英路由器X6帮你搞定

为了以备春节期间新一轮的随时居家办公又尽可能不影响工作,单位已发出通知,要求掌握好远程共享办公等技能。如何高效进行远程办公?我们选用了蒲公英路由器X6这款产品来进行远程办公环境的搭建。

蒲公英路由器实现远程办公,蒲公英路由器X6帮你搞定

国内老牌远程连接SaaS服务商贝锐拥有完善的智能软硬一体化远程连接技术,其推出的企业级桌面式路由器蒲公英X6,专注于企业互联互通,可以实现无公网IP进行外网穿透内网的访问需求。

蒲公英路由器实现远程办公,蒲公英路由器X6帮你搞定

蒲公英X6整体为金属外壳材质机身,提高了稳固性,配合机身两侧整齐排列的散热孔也利于散热,让路由器在高负载下长期稳定运行。

蒲公英路由器实现远程办公,蒲公英路由器X6帮你搞定

前面板仅有X6型号标识和一枚指示灯来判断路由器的运行状态。

蒲公英路由器实现远程办公,蒲公英路由器X6帮你搞定

同时蒲公英X6路由器的两侧和后端都设置无线天线的SMA接口,包装盒内配备了4根可拆卸双频天线,拥有四路信号放大器,采用2x2MIMO设计的802.11 1200AC标准,为千兆WiFi标准无线,即同时支持2.4GHz和5GHz两种频段,速率可达1167Mbps。

蒲公英路由器实现远程办公,蒲公英路由器X6帮你搞定

蒲公英路由器实现远程办公,蒲公英路由器X6帮你搞定

背部接口方面,除了基本的电源口、Reset复位键,还设置有2个可同时接入两条带宽的千兆WAN口、8个千兆LAN口,同时这八个网口都支持防雷千兆网口,体验高速上网也更安全可靠。

蒲公英路由器实现远程办公,蒲公英路由器X6帮你搞定

如果公司接入了两条宽带,蒲公英X6路由器可以实现双宽带叠加使用。并且,主线路故障时可自动切换至备用线路,保证网络的正常运作。

蒲公英路由器实现远程办公,蒲公英路由器X6帮你搞定

蒲公英X6新增多功能USB3.0接口,轻松实现远程存储文件,支持接入移动存储设备,轻松实现远程存取文件。这个接口还可以接入上网卡,实现数据流量上网。

蒲公英路由器实现远程办公,蒲公英路由器X6帮你搞定

对于有远程办公需求的小公司来说,除了运行稳定、使用安全、及时方便,更需要简单搭建就能实现内网穿透和异地组网。和普通路由器一样,连上WiFi配置好上网方式后,可以下载蒲公英APP,或进入网页版蒲公英网络管理平台进行轻松管理智能组网。

蒲公英路由器实现远程办公,蒲公英路由器X6帮你搞定

蒲公英路由器实现远程办公,蒲公英路由器X6帮你搞定

以在外网环境下远程访问公司的群晖NAS为例,使用QuickConnect,通过其中转服务器,连接速率慢,体验和效率都大打折扣。其他方式需要公网IP,但现在基本不会被分配公网IP。或是通过第三方公网IP服务器进行转发实现内网穿透,贝锐旗下的蒲公英也提供简单易用的高性价比智能边缘网络组网服务。

蒲公英路由器实现远程办公,蒲公英路由器X6帮你搞定

在docker套件的注册表搜索栏中检索“pgyvpn”或“bestoray”,下载蒲公英访问端映像,创建启动容器并进入蒲公英的docker。

蒲公英路由器实现远程办公,蒲公英路由器X6帮你搞定

同时该蒲公英镜像中已默认安装ping,ifconfig等网络调试工具,方便用户使用。只要是支持Docker的NAS网络存储器或是软路由系统,都可以搜索使用上这个容器。

蒲公英路由器实现远程办公,蒲公英路由器X6帮你搞定

另外在硬件方面,企业也可以根据需求灵活选择,比如另一款蒲公英X5,同样采用了4根高增益天线,带有2.4G和5G两个传输频段,支持USB 3.0、云打印等功能。

蒲公英路由器实现远程办公,蒲公英路由器X6帮你搞定

2、蒲公英路由器实现远程办公,助力远程办公组网

互联网的兴起带给了我们很多方便,特别是对于交流、传送文件等,实现更快、更高效工作状态。而大部分还是实现的点对点的有需求人为传送文件,而无法实现远程共享文件的使用。

就如我个人为例,经常在外做项目,项目上很多的文档、安装包等,不可能总是带在自己电脑里,项目多了文件就更多,再大的硬盘也撑不住,此时我个人喜欢在公司服务器做存储,而对于外出后又无法通过局域网访问使用,所以也是很尴尬。

最终我使用了贝锐家的蒲公英旁路盒子X1解决了远程访问的问题,组建了一个私有的局域网,来实现远程文件的轻松传送,想要打开即可下载,方便又快捷。

蒲公英路由器实现远程办公,蒲公英路由器X6帮你搞定

一、简单开箱

蒲公英路由器实现远程办公,蒲公英路由器X6帮你搞定

对于蒲公英X1你也可以理解为一个路由盒子,小巧机身仅为70*70*18mm,仅有我们使用的手机一半大小,当然略厚点,黑色磨砂外观四方四正的设计,中部为一颗品牌logo的LED灯源区域,白蓝双色灯源代表不同的工作状态,亮起的时候科技感十足,嫌晃眼灯源还支持关闭。

蒲公英路由器实现远程办公,蒲公英路由器X6帮你搞定

外置了独立的网线接口,目前还仅支持百兆带宽接入,连上网线时候也可当做一个路由使用,但实际上应该不会有人作为主路由使用,临时使用完全足够。

侧边一颗micro USB接口可使用手机或者接线板的USB口直接为X1供电使用。为了能做远程文件存储,在机身还带有USB接口,可接入大容量硬盘或者U盘做存储。

百兆和A口的设计有点略显过时,虽然正常使用也足够,但个人还是期待这款产品在接口上再做升级,对于使用体验上会更好。

二、连接使用

蒲公英路由器实现远程办公,蒲公英路由器X6帮你搞定

将蒲公英X1用网线连接路由器的LAN口,再接通电源在灯源亮起后即可,个人使用是为了文件共享,所以又接入了一块1T的SSD作为存储。到此在硬件上的操作就结束了,其余的设置基本都在PC端或者APP即可完成调试即可。

三、智能组网

蒲公英路由器实现远程办公,蒲公英路由器X6帮你搞定

打开路由表查询设备的IP,用设备IP即可进入蒲公英X1的路由配置界面,可设置常规的理由功能。

蒲公英X1是可以使用旁路方式接入网络的,旁路方式不会需改变网络结构,也不会对内部已有的网段造成冲突,这对于有二三级路由网络的公司来说非常实用。

蒲公英路由器实现远程办公,蒲公英路由器X6帮你搞定

蒲公英路由器实现远程办公,蒲公英路由器X6帮你搞定

设置好功能后(不设置默认也可直接使用),进入蒲公英云平台你可能看到很多的理由功能,但是我们用的不一定很多。这里笔者就介绍下远程文件共享的设置在智能组网内选择自己的组网方式绑定以后的花生壳账号,目前新升级后的功能上还增加了云打印功能,以及原来就有的NAS。

蒲公英路由器实现远程办公,蒲公英路由器X6帮你搞定

组网过程可在PC端或者APP内即可完成,功能设置上是同步显示的。填写名称选择组网成员,此时要绑定组网的硬件也就是我们的蒲公英X1设备,以及接入的其他的设备诸如手机、笔记本等。目前免费版仅支持3成员使用,需要更多可升级人数,按需选择吧。

蒲公英路由器实现远程办公,蒲公英路由器X6帮你搞定

个人使用的项目组成员不多,所以一直使用的免费的,如果有人临时用,我就用手机在APP删除添加人员切换下即可,也花不了1分钟。

蒲公英路由器实现远程办公,蒲公英路由器X6帮你搞定

添加完成员就算是完成了智能组网,此时在外异地办公时就可以正常的远程访问公司的网络资源了,因为绑定了花生壳账号,所以也不需要公网IP,不需要额外配置内网穿透就可以直接访问,在外即可调试服务器上放置的代码,方便的多。

蒲公英路由器实现远程办公,蒲公英路由器X6帮你搞定

四、文件共享

使用上,个人最主要的还是文件共享需求,日常项目文件放在公司服务器,这样每个项目组成员皆可随时下载和更新文件,使得文件数据上及时的同步方可不出现误差。

蒲公英路由器实现远程办公,蒲公英路由器X6帮你搞定

在云管理平台上有独立的应用中心,支持远程开机和文件共享设置,如果你服务器是关机状态,你也可以设置可不去现场即可开始。

蒲公英路由器实现远程办公,蒲公英路由器X6帮你搞定

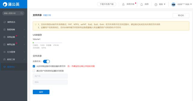
使用文件贡献需要外接存储,此时会看到我们蒲公英X1上连接的存储设备,可设置在同网内共享或者登陆账号密码方可访问,安全性上也是做到了更好的考虑,具体设计可根据你的使用便捷性来即可。

蒲公英路由器实现远程办公,蒲公英路由器X6帮你搞定

设置好后,即可在蒲公英APP资源库新增文件存储目录,按照在云管理平台设置的账号密码即可在存储盘内创建目录。也可直接读取盘内文件,这样的设置是不是很简单。

本文关键词:蒲公英路由器远程桌面,蒲公英路由器设置说明,蒲公英路由器怎么设置上网,蒲公英路由器如何设置上网方式,蒲公英路由器远程管理。这就是关于《蒲公英路由器实现远程办公,蒲公英路由器X6帮你搞定》的所有内容,希望对您能有所帮助!

本文链接:https://bk.89qw.com/a-864262

最近发表
网站分类