手机版

百科生活 投稿

企业开办一窗通,一窗通开办企业流程(“智桂通”APP上线“企业开办一窗通”)

百科 2026-02-07 01:16:15 投稿 阅读:5998次

关于【企业开办一窗通】,一窗通开办企业流程,今天小编给您分享一下,如果对您有所帮助别忘了关注本站哦。

  • 内容导航:
  • 1、企业开办一窗通:一次都不跑!“智桂通”APP上线“企业开办一窗通”
  • 2、企业开办一窗通,一窗通开办企业流程

1、企业开办一窗通:一次都不跑!“智桂通”APP上线“企业开办一窗通”

企业开办一窗通,一窗通开办企业流程(“智桂通”APP上线“企业开办一窗通”)

企业老板、个体经营者们可以足不出户办理营业执照登记业务了!涵盖各类市场主体的登记、变更业务,为您省时省力!

企业开办一窗通,一窗通开办企业流程(“智桂通”APP上线“企业开办一窗通”)

随时填报 轻松办理

之前,总有打工人为老板们跑政务大厅排队办理营业执照登记而焦头烂额。

企业开办一窗通,一窗通开办企业流程(“智桂通”APP上线“企业开办一窗通”)

现在,广西市场监管局在“智桂通”APP上线“企业开办一窗通”功能。申请人可以一次性提交办理营业执照、公章刻制、银行开户、企业社会保险账户开设、企业医疗保险账户开设、企业住房公积金缴费账户开设等事项的资料,办理企业开办业务,全程无纸化办理和“零见面”审批,实现企业开办领域的“零跑腿”。

操作指南

首先在手机应用商店下载“智桂通”APP

安装后根据流程注册登录账号

然后按照下面的提示箭头操作

企业开办一窗通,一窗通开办企业流程(“智桂通”APP上线“企业开办一窗通”)

企业开办一窗通,一窗通开办企业流程(“智桂通”APP上线“企业开办一窗通”)

企业开办一窗通,一窗通开办企业流程(“智桂通”APP上线“企业开办一窗通”)

企业开办一窗通,一窗通开办企业流程(“智桂通”APP上线“企业开办一窗通”)

企业开办一窗通,一窗通开办企业流程(“智桂通”APP上线“企业开办一窗通”)

企业开办一窗通,一窗通开办企业流程(“智桂通”APP上线“企业开办一窗通”)

企业开办一窗通,一窗通开办企业流程(“智桂通”APP上线“企业开办一窗通”)

END

作者:张宇宁

值班编辑:周璇

2、企业开办一窗通,一窗通开办企业流程

泰安市企业开办

“一窗通”系统操作手册

登录网址

http://www.shandong.gov.cn/col/col94091/

企业开办一窗通,一窗通开办企业流程(“智桂通”APP上线“企业开办一窗通”)

点击[企业开办全程网办]。

企业开办一窗通,一窗通开办企业流程(“智桂通”APP上线“企业开办一窗通”)

选择登录方式进行登录,如无账号请先注册。

企业开办一窗通,一窗通开办企业流程(“智桂通”APP上线“企业开办一窗通”)

企业开办一窗通,一窗通开办企业流程(“智桂通”APP上线“企业开办一窗通”)

登录后请留意左上切换地市在泰安市,企业设立先名称自主申报,再设立登记。

企业开办一窗通,一窗通开办企业流程(“智桂通”APP上线“企业开办一窗通”)

名称自主申报由申请人根据名称四段式要求填写拟申报的名称,计算机智能分析引擎即时查询比对并给出申报结果。

企业开办一窗通,一窗通开办企业流程(“智桂通”APP上线“企业开办一窗通”)

录入名称后登记注册资本、经营范围、企业住所、登记机关;注册资本和登记机关正式设立时不可更改,其他可调整。

企业开办一窗通,一窗通开办企业流程(“智桂通”APP上线“企业开办一窗通”)

录入股东信息;正式设立时也不可修改。

企业开办一窗通,一窗通开办企业流程(“智桂通”APP上线“企业开办一窗通”)

录入委托代理人信息。

企业开办一窗通,一窗通开办企业流程(“智桂通”APP上线“企业开办一窗通”)

确认要核准的企业名称。

企业开办一窗通,一窗通开办企业流程(“智桂通”APP上线“企业开办一窗通”)

名称申报成功,保留一个月有效期供申请人办理登记业务,保留期内可申请一次延期。

申报成功的名称请打印名称使用承诺书和名称自主申报告知书,可点击 发起设立继续登记申请。

企业开办一窗通,一窗通开办企业流程(“智桂通”APP上线“企业开办一窗通”)

点发起设立,进入设立页面,录入基本信息。

企业开办一窗通,一窗通开办企业流程(“智桂通”APP上线“企业开办一窗通”)

录入设立信息。

企业开办一窗通,一窗通开办企业流程(“智桂通”APP上线“企业开办一窗通”)

录入经营范围是请输入关键词检索准确的经营范围表述,检索的关键词请简短明确。

企业开办一窗通,一窗通开办企业流程(“智桂通”APP上线“企业开办一窗通”)

录入法定代表人、股东身份信息。

企业开办一窗通,一窗通开办企业流程(“智桂通”APP上线“企业开办一窗通”)

录入董事、监事、经理、联络员身份信息;如法定代表人已兼任的职务无需重复录入。

企业开办一窗通,一窗通开办企业流程(“智桂通”APP上线“企业开办一窗通”)

如无许可经营事项则无需录入;登记机关为泰安市的公司,印章刻制请选择泰安峰赢印信信息科技有限公司。

企业开办一窗通,一窗通开办企业流程(“智桂通”APP上线“企业开办一窗通”)

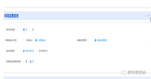
根据公司需要填写申领发票信息、社保医保信息、公积金缴存、银行预约开户;红字提示点击查看,可查阅相关咨询电话。

企业开办一窗通,一窗通开办企业流程(“智桂通”APP上线“企业开办一窗通”)

添加社保参保人员、医保参保人员。

企业开办一窗通,一窗通开办企业流程(“智桂通”APP上线“企业开办一窗通”)

企业开办一窗通,一窗通开办企业流程(“智桂通”APP上线“企业开办一窗通”)

公积金缴费登记部分表单填写说明:

1、单位发薪日,单位应当于每月发放职工工资之日起 5 日内汇缴住房公积金。发薪日由单位根据实际情况自行申报。

2、单位性质,单位性质包括:国家机关、城镇集体企业、外商投资企业、城镇私营企业、其他城镇企业、其他。

3、单位缴存比例、个人缴存比例,职工住房公积金的月缴存额为职工住房公积金缴存基数分别乘以单位和职工个人住房公积金缴存比例之和。单位及职工个人的缴存比例最低为 5%,最高为 12%,单位缴存比例与职工个人缴存比例宜一致,且单位缴存比例不应低于职工个人。

4、单位隶属关系,单位隶属关系一般指企业的行政隶属关系,指企业隶属于哪一级行政管理单位领导。包括:中央,省,市、地区,县

企业开办一窗通,一窗通开办企业流程(“智桂通”APP上线“企业开办一窗通”)

选择开户银行,申请人可以在下列银行中自行选择。待企业设立登记核准后,预约信息将直接发送给选择的银行,若申请人想选择其他银行进行开立银行账户,可以在企业设立登记核准后自行联系有关银行。

企业开办一窗通,一窗通开办企业流程(“智桂通”APP上线“企业开办一窗通”)

多证合一信息填写,一般新设公司只需采集税务登记信息。

企业开办一窗通,一窗通开办企业流程(“智桂通”APP上线“企业开办一窗通”)

税务信息采集填写财务负责人及其他信息,法定代表人、监事不可兼任财务负责人。

企业开办一窗通,一窗通开办企业流程(“智桂通”APP上线“企业开办一窗通”)

根据自身情况选择申报方式,一般选择全程电子化办理,高效简洁。

企业开办一窗通,一窗通开办企业流程(“智桂通”APP上线“企业开办一窗通”)

材料提交页面上传材料,全程电子化只需上传相关人员身份证明(身份证或营业执照等),公司章程、任职文件、多证合一、住所承诺书均可点自动生成。上传完成后提交预审。

企业开办一窗通,一窗通开办企业流程(“智桂通”APP上线“企业开办一窗通”)

预审通过后进入材料签名,点继续办理。

企业开办一窗通,一窗通开办企业流程(“智桂通”APP上线“企业开办一窗通”)

点击生成签名文档后,可查阅申请材料,如想修改信息点击返回修改申报表单;签名人员信息不全点击修改进行补充,如签名人员不全,请点增加签名人员手动增加。确认信息完整正确后点发起签名,列表上的人员通过APP电子签名

企业开办一窗通,一窗通开办企业流程(“智桂通”APP上线“企业开办一窗通”)

APP可通过扫码或手机应用市场下载,普通人选择自然人登录,注册账号登录后先在用户中心-数字证书管理-设置手写签章,再点击签名事项进行签字确认;公司签章由其法定代表人选择企业签章登录,下载电子营业执照,并设置密码再点击签名事项进行签章。

企业开办一窗通,一窗通开办企业流程(“智桂通”APP上线“企业开办一窗通”)

查看办理进度申请提交后,系统运行逻辑为:

1、营业执照:申请数据后台传输给行政审批部门进行审核

2、税务发票:申请数据后台传输给税务部门进行审核

3、印章刻制:营业执照设立登记核准后,系统自动派单刻制,申请人无需缴费。若申请人选择大厅现场领取,待查看到已刻制完成后,可以到审批大厅统一出件窗口领取

4、社保参保登记、医保参保登记:营业执照设立登记核准后,系统自动完成登记操作

5、预约银行开户:营业执照设立登记核准后,申请数据自动传输给银行业务系统,银行 1 对 1 电话联系企业法定代表人或委托人。

材料审核通过后,办理状态显示已办结即可前往登记机关领取营业执照及公司公章;亦可通过邮寄获取。点击查看文书可查阅企业登记材料的电子档案。

企业开办一窗通,一窗通开办企业流程(“智桂通”APP上线“企业开办一窗通”)

企业开办一窗通,一窗通开办企业流程(“智桂通”APP上线“企业开办一窗通”)

各登记机关

泰安市:泰山大街337号会展中心二楼东侧A区 8538150

总台: 8260187 8260156

泰山区:迎春路18号汇金大厦 8629528

总台: 8516936

岱岳区:岱岳区政府东侧 8568249

总台: 8568685

高新区:南天门大街2555号 8938715

总台: 8938508

宁阳县:建设路699号 5637705

总台: 5637700

东平县:汇河街利民大厦 2856082

总台: 2856039

新泰市:东周路698号 7251687

总台: 7252502

肥城市:向阳路与肥桃路交叉口北100米 3232616

总台: 3232601

泰山景区: 8066009 5369276

徂汶景区 8911327

来源:泰安泰好办

本文关键词:山东省政府企业开办一窗通,广西数字一体化平台企业开办一窗通,企业开办一窗通服务平台,天津企业开办一窗通,云南省企业开办一窗通。这就是关于《企业开办一窗通,一窗通开办企业流程(“智桂通”APP上线“企业开办一窗通”)》的所有内容,希望对您能有所帮助!

本文链接:https://bk.89qw.com/a-883633

最近发表
网站分类