手机版

百科生活 投稿

红客官网是被印度黑客攻击了吗,中国红客联盟麾下8万黑客

百科 2026-03-15 09:19:09 投稿 阅读:6075次

关于【红客官网是被印度黑客攻击了吗】,今天小编给您分享一下,如果对您有所帮助别忘了关注本站哦。

  • 内容导航:
  • 1、红客官网是被印度黑客攻击了吗:全球5大黑客组织!中国红客联盟麾下8万黑客,把红旗插遍白宫
  • 2、红客官网是被印度黑客攻击了吗,网络安全简单入门与扫描

1、红客官网是被印度黑客攻击了吗:全球5大黑客组织!中国红客联盟麾下8万黑客,把红旗插遍白宫

今天,小编为大家盘点世界上最厉害的5大黑客组织,看看有没有我们中国的上榜。

NO.1 匿名者

红客官网是被印度黑客攻击了吗,中国红客联盟麾下8万黑客

匿名者以号召针对ISIS的报复行动而更为大众所知,它起源于美国一个叫 4chan 的论坛,发迹于2003年,是在网络上开放的集团,是一个分散的黑客组,但却出没于世界许多角落。电影《 V字仇杀队 》主角 V 的盖伊·福克斯面具,是“匿名者”的标志。他们的核心理念是“匿名、平等、自由”,只要你认同这个理念,就可以成为匿名者的一员。匿名者是全球最大的黑客组织,同时原先也是全球最大的政治性黑客组织,其主要分布位于美国,其次为欧洲各国、非洲、南美洲、亚洲等地

匿名者极其擅长批量攻击,惯用ddos,xss跨站脚本,及应用层协议攻击。此外,他们曾经做过很多震惊世界的举动,外界对他们这个组织褒贬不一

我们来看看这些年匿名者干的事儿。

2020年,这个名为匿名者的黑客团体,曾经爆出了足以让世界轰动的惊天黑料:明尼苏达州193人被警方杀害、特朗普涉嫌性侵13岁女孩、戴安娜王妃和性感女神玛丽莲梦露的死因是因为发现了政府和王室成员贪污腐败和儿童性交易,而导致了被谋杀......

这些爆料一出,推特炸了,瞬间掀起了轩然大波。话题#Anonymous 热度一度跃居全球趋势第一。

不仅如此,匿名者的攻击目标还伸向了恐怖组织。

针对2015年11月巴黎恐怖袭击事件,国际黑客组织匿名者在视频网站YouTube上传视频,向ISIS宣战。他们摧毁了149多个相关的网站、删除了5900多部IS宣传视频,关闭了10万多个ISIS宣传账户的社交媒体,并将一些账号的头像换成了日本萌化的“ISIS娘”……

不过,在他们的无数攻击中,有很多正义的行动,但同时也还有很多混沌的甚至是属于错误甚至邪恶的行动。

美国、日本、朝鲜、菲律宾等国都曾是匿名者的目标,甚至连中国也多次被这一组织攻击过。

NO.2 奇幻熊

红客官网是被印度黑客攻击了吗,中国红客联盟麾下8万黑客

“奇幻熊”是被广泛认为与克里姆林宫关联最多的黑客组织之一。

这只神奇的“熊”名字还挺多,也被称为Sofacy Group、APT28、Pawn Storm、Sednit等,据最早溯源记录显示,它可能成立于2007年,它被认为与克里姆林宫的主要情报机构 GRU 有关。另一说是,成立于2000年,是一个专门收集国防和地缘政治相关的情报,包括格鲁吉亚共和国,东欧各国政府、军队以及欧洲安全组织的组织,是高级持续性威胁(APT)攻击的典型代表。

奇幻熊主要通过周一和周五发送的鱼叉式网络钓鱼邮件来引诱受害者上钩,偶尔也会注册极其类似合法网站的域名,构建虚假网站来收割登录凭证。

该组织的受害者可能包括德国和挪威议会、白宫、北大西洋公约组织(NATO),以及法国电视台TV5。特别是,美国部分网络安全公司怀疑,“奇幻熊”正是希拉里“邮件门”等一系列事件的幕后黑手。但是,“奇幻熊”神秘莫测,现在,人们仍不了解“奇幻熊内部有几名黑客”、“奇幻熊是固定组织还是松散联盟”等基础问题。

除此之外,这个组织还有一大爱好:打假!不过,它的“打假”针对的是体育圈

2017年,国际田联称,他们发现国际田联的系统遭到攻击,黑客组织从文件服务器中取出关于运动员“治疗用药豁免”的元数据,并将这些元数据存储到另一个新建文件中。

攻击国际田联的这一黑客就是“奇幻熊”。此前,它还曾侵入世界反兴奋剂机构(WADA)的数据库,陆续曝光了数十位运动员“以治疗为目的”在该机构的允许下使用违禁药物,其中包括里约奥运会4金得主拜尔斯、以及网坛名将大小威廉姆斯等人。

NO.3 蜥蜴小组

红客官网是被印度黑客攻击了吗,中国红客联盟麾下8万黑客

2014年到2015年,全世界的互联网都被一个黑客组织弄得鸡犬不宁,这个组织就是蜥蜴小组,号称是“DDOS之王

蜥蜴小组劫持全球网民的家用路由器,组成僵尸网络,做了一系列臭名昭著的事情

2014年8月18日,蜥蜴小组攻陷了红到发紫的英雄联盟,令整个服务器脱机。几天后,他们又攻击了索尼的PS网络,令网络中断。

2014年11月23日,蜥蜴小组攻击了获得BAFTA最佳游戏奖的《命运》,一周后,微软的Xbox live受到蜥蜴小组的攻击,用户只要登录或者联网,就会受到一个80151909的错误代码。一天后,他们又入侵了美国多平台娱乐网络Machinima,并用一个调侃的表情取代网站的首页,俗称“机甲黑客事件”

到了2015年年初,更是令人发指,先是对Facebook和Instagram等社交媒体进行攻击,瘫痪Facebook的服务器长达一个多小时。最不可原谅的是在2015年1月26日,正值马航事件的发酵期,蜥蜴小组入侵了马航的网站,将页面重定向到了一个写有“404—飞机没找到”的页面,并带有浓重的调侃意味,这种漠视生命的举动,让蜥蜴小组成了全球网络公敌。

极致的癫狂所带来的结果就是一切的幻灭,这是事物发展的规律。长达8个多月对全网的攻击,让蜥蜴小组的命运走到了尽头,2015年,蜥蜴小组的核心成员先后被捕

NO.4 第七层

红客官网是被印度黑客攻击了吗,中国红客联盟麾下8万黑客

作为最为知名的黑客组织之一,The Level Seven Crew参与了1999年的几场攻击,但是他们的活动似乎与2000年戛然而止。

据了解,他们的组织灵感来源于但丁所作《神曲:地狱篇》的第七层,即暴力

该组织的受害者包括美国第一国民银行、NASA、美国驻中国使馆网站以及喜来登酒店。第七层 主要针对USA进行网络攻击,属于亦正亦邪的组织

NO.5 中国红客联盟

红客官网是被印度黑客攻击了吗,中国红客联盟麾下8万黑客

中国红客联盟可以说是目前中国最大的“黑客组织”了,其创始人林勇也是中国著名的黑客大神曾经会员成员多达8万多,吸引了全国无数黑客高手,也因此成为世界第五大黑客联盟组织。因为,攻击美国政府网站的中国黑客认为自己的做法是为了伸张正义,因此他们并不以“黑客”自居,而是自称为“红客”

中国红客联盟至今为外界所知的大型反击战有如下6次

  • 1998年5月 反击印尼网络 

原因:印度尼西亚发生动乱。在此期间,大批华人受到迫害,华人妇女遭到令人发指的强暴。

  • 1999年5月 反击美国网络

原因:在 1999 年科索沃战争初期,中国黑客并没有对美国及北约国家网站采取太多的过激行为。

  • 2000年1~2月 反击日本网络 

原因:2000 年 1 月 21 日 ,日本最高法院无视历史事实,悍然判决参加过当年南京大屠杀的老兵东史郎见证大屠杀的诉讼败诉。

  • 2001年4月~5月 反击美国网络

原因:2001 年 4 月 1 日 ,美国军用侦察机将中国战机撞毁,导致飞行员王伟坠海死亡。lion组织中国红客联盟8万会员应对美国及其黑客组织的攻击,并成功反击将白宫网站攻陷,甚至一度把五星红旗挂到了美国白宫的官方网站上

红客官网是被印度黑客攻击了吗,中国红客联盟麾下8万黑客

  • 2010年6月9日 “圣战”事件

原因:2010年6月9日事件源起2010年5月30日为获得韩国人气天团Super Junior当晚的演出,歌迷粉丝辱骂维护现场秩序的武警,引起了网友有组织的反对SuperJunior及粉丝的活动,引爆反哈韩网民同SuperJunior粉丝的大混战。同时在网络上,由中国红客发起的对韩网站攻击的一起事件称为 "6·9圣战"

  • 2010年9月18日 攻击日本网络

原因: 2010年9月18是勿忘国耻日,同时为了捍卫钓鱼岛主权,由中国红客联盟王子带领对日本政府网站进行了大规模的攻击。

其中日本警察厅网站最为严重,从9.15日到9.18日服务器一直处于瘫痪状态。

其实,2004年12月31日,LION在网站上宣布红盟解散,但是,从此网上突然多出了众多中国红客联盟网站。2010年的两次攻击是重新聚集的新中国红客联盟的杰作。不管新的红客联盟还是散落四处的老红客联盟成员,他们都是我们的网络国防卫士,值得尊敬。中国红客联盟:犯我中华天威者,虽远必诛!

2、红客官网是被印度黑客攻击了吗,网络安全简单入门与扫描

1、安全策略1.1、安全三要素

要全面地认识一个安全问题,我们有很多种办法,但首先要理解安全问题的组成属性。前人通过无数实践,最后将安全的属性总结为安全三要素,简称CIA。

安全三要素是安全的基本组成元素,分别是机密性(Confidentiality)、完整性(Integrity)、可用性(Availability)。机密性要求保护数据内容不能泄露,加密是实现机密性要求的常见手段。

举一个例子,存放一个文件,加入文件不是放在抽屉里,而是放在一个透明的玻璃盒子里,那么虽然外人无法直接取得文件,但因为玻璃盒子是透明的,文件内容可能还是会被人看到,所以不符合机密性要求。但是如果给文件增加一个封面,掩盖了文件内容,那么也就起到了隐藏的效果,从而满足了机密性要求。可见,我们在选择安全方案时,需要灵活变通,因地制宜,没有一成不变的方案。

完整性则要求保护数据内容是完整、没有被复改的。常见的保证一致性的技术手段是数字签名。

传说清朝康熙皇帝的遗诏,写的是“传位十四子”,被当时还是四阿哥的胤镇寡改了遗诏,变成了“传位于四子”。姑且不论传说的真实性,在故事中,对这份遗诏的保护显然没有达到完整性要求。如果在当时有数字签名等技术,遗诏就很难被算改。从这个故事中也可以看出数据的完整性、一致性的重要意义。

可用性要求保护资源是“随需而得”。

假设一个停车场里有100个车位,在正常情况下,可以停100辆车。但是在某一天,有个坏人搬了100块大石头,把每个车位都占用了,停车场无法再提供正常服务。在安全领域中这种攻击叫做拒绝服务攻击,简称DoS(Denial of Service)。拒绝服务攻击破坏的是安全的可用性。

1.2、安全评估

一个安全评估的过程,可以简单地分为4个阶段:资产等级划分、威胁分析、风险分析、确认解决方案。

1. 资产等级划分

资产等级划分是所有工作的基础,这项工作能够帮助我们明确目标是什么,要保护什么。前面提到安全三要素时,机密性和完整性都是与数据相关的,在可用性的定义里。“资源”这个概念描述的范围比数据要更加广阔,但很多时候,资源的可用性也可以理解为数据的可用性。在互联网的基础设施已经比较完善的今天,互联网的核心其实是由用户数据驱动的一用户产生业务,业务产生数据。互联网公司除了拥有一些固定资产,如服务器等死物外,最核心的价值就是其拥有的用户数据,所以一互联网安全的核心问题,是数据安全的问题。所以在对互联网公司拥有的资产进行等级划分,就是对数据做等级划分。有的公司最关心的是客户数据,有的公司最关心的是员工资料信息,根据各自业务的不同,侧重点也不同。做资产等级划分的过程,需要与各个业务部门的负责人一一沟通,了解公司最重要的资产是什么,他们最看重的数据是什么。了解公司的业务,公司所拥有的数据,以及不同数据的重要程度,为后续的安全评估过程指明方向。

2. 威胁分析

在安全领域里,我们把可能造成危害的来源称为威胁(Threat),而把可能会出现的损失称为风险(Risk)。风险一定是和损失联系在一起的。什么是威胁分析?威胁分析就是把所有的威胁都找出来。一般是采用头脑风暴法。当然,也有一些比较科学的方法,比如使用一个模型,帮助我们去想,在哪些方面有可能会存在威胁,这个过程能够避免遗漏,这就是威胁建模。介绍一种由微软提出的威胁建模的方法STRIDE模型

威胁

定义

对应的安全属性

Spoofing(伪装)

冒充他人身份

认证

Tampering(慕改)

修改数据或代码

完整性

Repudiation(抵赖)

否认做过的事情

不可抵赖性

InformationDisclosure(信息泄露)

机密信息泄露

机密性

Denial of Service(拒绝服务)

拒绝服务

可用性

Elevation of Privilege(提升权限)

未经授权获得许可

授权

3. 风险分析

影响风险高低的因素,除了造成损失的大小外,还需要考虑到发生的可能性。

如何更科学地衡量风险呢?再介绍一个DREAD模型,它也是由微软提出的。DREAD 也是几个单词的首字母缩写,它指导我们应该从哪些方面去判断一个威胁的风险程度。

等级

高(3)

中(2)

低(1)

Damage Potential ( 破坏潜力 )

获取完全验证权限:执行管理员操作:非法上传文件

泄露敏感信息

泄露其他信息

Reproducibilty(再现性 )

攻击者可以随意再次攻击

攻击者可以重复攻击,但有时间限制

攻击者很难重复攻击

Exploitability( 可利用性 )

初学者在短期内能掌握攻击方法

熟练的攻击者才能完成这次攻击

漏洞利用条件非常苛刻

Affected users(受影响的用户)

所有用户,默认配置,关键用户

部分用户,非默认配置

极少数用户,匿名用户

Discoverability(可发现性)

漏洞很显眼,攻击条件很容易获得

发现该漏洞极其困难需要深入挖掘漏洞

发现漏洞及其困难

高危:12~15分中危:8一11分低危:0一7分

4. 确认解决方案

安全评估的产出物,就是安全解决方案。解决方案一定要有针对性,这种针对性是由资产等级划分、威胁分析、风险分析等阶段的结果给出的。

作为安全工程师,要想的就是如何通过简单而有效的方案,解决遇到的安全问题。安全方案必须能够有效抵抗威胁,但同时不能过多干涉正常的业务流程,在性能上也不能拖后腿。

呢么一份好的安全方案对用户应该是透明的,尽可能地不要改变用户的使用习惯。

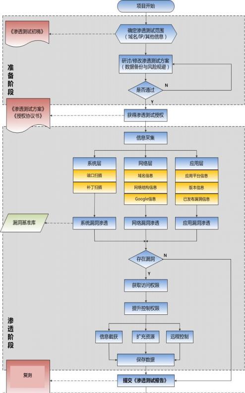
1.2、一般流程

红客官网是被印度黑客攻击了吗,中国红客联盟麾下8万黑客

回到顶部

2、安全工具(漏洞扫描器)2.1、AppScan

AppScan是IBM公司出品的一个领先的 Web 应用安全测试工具,曾以 Watchfire AppScan 的名称享誉业界。AppScan 可自动化Web应用的安全漏洞评估工作,能扫描和检测所有常见的Web 应用安全漏洞,例如,SQL注入(SQL injection)、跨站点脚本攻击(cross-site scripting)、缓冲区溢出(buffer overflow)及最新的Flash/Flex 应用和Web 2.0应用暴露等方面的安全漏洞扫描。

1. 使用步骤

第一步:打开AppScan中文版,新建扫描,拥有web应用程序、web服务、外部客户机等三种基础扫描方式;

红客官网是被印度黑客攻击了吗,中国红客联盟麾下8万黑客

第二步:扫描配置向导,输入项目入口访问链接;

红客官网是被印度黑客攻击了吗,中国红客联盟麾下8万黑客

第三步:登录方式记录,可通过自动方式,预先设置正确的用户名密码;

红客官网是被印度黑客攻击了吗,中国红客联盟麾下8万黑客

第四步:设置扫描策略,提供缺省值、侵入式、基础结构、应用程序、第三方等选择,默认为缺省值;

红客官网是被印度黑客攻击了吗,中国红客联盟麾下8万黑客

配置测试和优化,建议默认快速即可;

红客官网是被印度黑客攻击了吗,中国红客联盟麾下8万黑客

第五步:完成扫描引导配置,软件提供全自动、半自动、手动等几种选项,默认全自动就好;

红客官网是被印度黑客攻击了吗,中国红客联盟麾下8万黑客

点击完成后,选择自动保存扫描过程后进行自动扫面;

红客官网是被印度黑客攻击了吗,中国红客联盟麾下8万黑客

第六步:最后等待AppScan10扫描完成,查看扫描结果即可。

2.2、Acunetix

Acunetix 是一个自动化的 Web 应用程序安全测试工具,是通过检查 SQL 注入,跨站点脚本(XSS)和其他可利用漏洞等来审核您的 Web 应用程序。一般来说,Acunetix 能够扫描任何通过网络浏览器访问并使用 HTTP/HTTPS 协议的网站或 web 应用程序。

1.使用步骤

第一步:添加 需要检测的网站(漏洞扫描.)

红客官网是被印度黑客攻击了吗,中国红客联盟麾下8万黑客

红客官网是被印度黑客攻击了吗,中国红客联盟麾下8万黑客

然后点击是的,进行漏洞扫描

红客官网是被印度黑客攻击了吗,中国红客联盟麾下8万黑客

这里可以选择:扫描类型

红客官网是被印度黑客攻击了吗,中国红客联盟麾下8万黑客

第二步:查看扫描的结果(包含:漏洞信息,网站结构,活动.)

红客官网是被印度黑客攻击了吗,中国红客联盟麾下8万黑客

第三步:查看漏洞的信息.(漏洞类型,链接的位置,修复方案等.)

红客官网是被印度黑客攻击了吗,中国红客联盟麾下8万黑客

第四步:生成报告

红客官网是被印度黑客攻击了吗,中国红客联盟麾下8万黑客

第五步:点击报告.

红客官网是被印度黑客攻击了吗,中国红客联盟麾下8万黑客

回到顶部

3、其他3.1、关于工具的问题
  • 信息搜集社会学信息网络资产&架构端口......
  • 漏洞扫描
  • 各类的爆破器
  • 设备识别器
  • 网络分析器
  • .....
1. 漏洞扫描器

漏洞扫描器可以快速帮助我们发现漏洞,例如,SQL注入漏洞(SQLinjection)、跨站点脚本攻击(cross-site scripting)、缓冲区溢出(buffer overflow)。一款优秀的漏洞扫描器会使渗透测试变得很轻松,但对于一些漏洞,自动化软件是无法识别的。所以,在进行漏扫(漏洞扫描的简称)时,必须要与人工渗透相结合。

结论是:漏洞扫描也属于信息探测的一种,扫描器可以帮助我们发现非常多的问题,但是整个测试的执行过程不是交由工具去完成。

3.2、银弹理论

在解决安全问题的过程中,不可能一劳永逸,也就是说“没有银弹”。安全是一个持续的过程。自从互联网有了安全问题以来,攻击和防御技术就在不断碰撞和对抗的过程中得到发展。从微观上来说,在某一时期可能某一方占了上风:但是从宏观上来看,某一时期的攻击或防御技术,都不可能永远有效,永远用下去。这是因为防御技术在发展的同时,攻击技术也在不断发展,两者是互相促进的辩证关系。以不变的防御手段对抗不断发展的攻击技术,就犯了刻舟求剑的错误。在安全的领域中,没有银弹。

3.3、原理

加强原理学习,对常见的漏洞原理以及复现的学习掌握。虽说网络上有很多的国内外大神们开发的各类小工具,但是不清楚原理的人就好比一个没有武功但是得到了一把绝世神兵。对于这把武器的使用与掌握就处于一种能用但不好用的境界。而且也只能去处理一些简单易发现的问题。

本文关键词:红客官网是被印度黑客攻击了吗视频,红客跟黑客,红客huc,红客大战印度黑客,黑客红客是什么意思。这就是关于《红客官网是被印度黑客攻击了吗,中国红客联盟麾下8万黑客》的所有内容,希望对您能有所帮助!

本文链接:https://bk.89qw.com/a-892195

最近发表
网站分类